Data lineage modeling
- Simple entity & attribute mappings
- Complex integration logic
Visualize how data flows through your organization.
CrossModel enables you to design and document how data moves across systems and processes by defining lineage relationships between logical models. These lineage designs don’t just describe data movement, they form the blueprint for automation. Use them to generate ETL processes, ensuring that your implemented data flows align perfectly with your modeled intent. This gives data modelers a powerful way to connect design and execution while strengthening data governance and consistency.
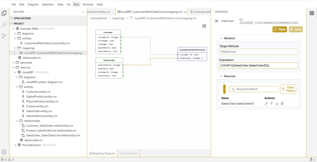
Include expressions to design transformations
Use expressions on attribute mappings to design data transformations and column level lineage that exceeds simple one on one mapping.
Other key features
CrossModel lets you design clear, technology‑agnostic data models with ease. Features like data lineage, real-time collaboration, and version control help teams stay aligned, while intuitive tools make even complex models easy to manage.
Logical data modeling
- Model at the desired level(s)
- Connect concepts at different levels
Intuitive interface
- Multiple perspectives (diagram, form, code-editor)
- Browser and desktop based versions
- Multi-monitor support
View featureAI Assisted modeling
- AI Agent for modeling support
- AI Assisted forward and reverse engineering
View featureVersion control
- File format optimized for collaboration
- Integrated Git support
- Integrate with CI/CD workflows
View featureSAP PowerDesigner migration
- Migration-wizard for standard PowerDesigner models
- Migration service for extended/customized models
View feature


