Intuitive interface
- Multiple perspectives (diagram, form, code-editor)
- Browser and desktop based versions
- Multi-monitor support
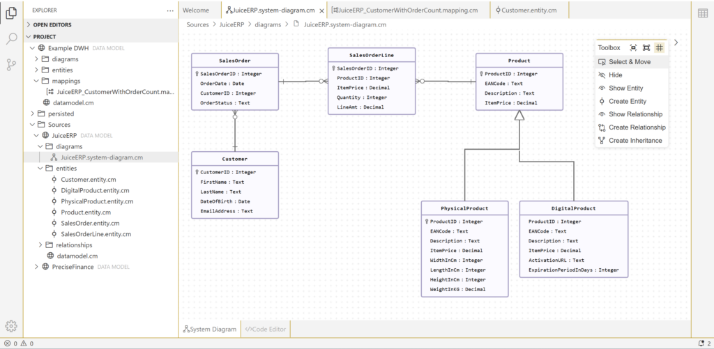
Model the way you like with a workspace that adapts to you.
CrossModel offers a user experience designed for focus, flexibility, and flow. Create and refine your data models using the graphical perspective for visual clarity, the form-based editor for structured precision, or the code editor when you prefer to type directly. Whether you’re modeling on a single screen or across multiple monitors, CrossModel gives data modelers complete control over how they work best, without compromise.
Use the form view for easy data entry
CrossModel provides a form editor that is designed for quick and easy data entry, optimized for keyboard navigation.
Other key features
CrossModel lets you design clear, technology‑agnostic data models with ease. Features like data lineage, real-time collaboration, and version control help teams stay aligned, while intuitive tools make even complex models easy to manage.
Logical data modeling
- Model at the desired level(s)
- Connect concepts at different levels
Data lineage modeling
- Simple entity & attribute mappings
- Complex integration logic
View featureAI Assisted modeling
- AI Agent for modeling support
- AI Assisted forward and reverse engineering
View featureVersion control
- File format optimized for collaboration
- Integrated Git support
- Integrate with CI/CD workflows
View featureSAP PowerDesigner migration
- Migration-wizard for standard PowerDesigner models
- Migration service for extended/customized models
View feature


