SAP PowerDesigner migration
- Migration-wizard for standard PowerDesigner models
- Migration service for extended/customized models
Move forward without starting over
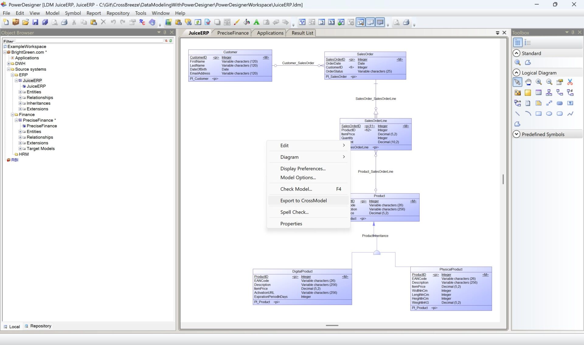
As SAP PowerDesigner reaches end of life, CrossModel provides a seamless path to the future of data modeling. Our migration tools and services convert existing PowerDesigner models and workspaces directly into CrossModel, preserving structure, metadata, and relationships.
Other key features
CrossModel lets you design clear, technology‑agnostic data models with ease. Features like data lineage, real-time collaboration, and version control help teams stay aligned, while intuitive tools make even complex models easy to manage.
Logical data modeling
- Model at the desired level(s)
- Connect concepts at different levels
Data lineage modeling
- Simple entity & attribute mappings
- Complex integration logic
View featureIntuitive interface
- Multiple perspectives (diagram, form, code-editor)
- Browser and desktop based versions
- Multi-monitor support
View featureAI Assisted modeling
- AI Agent for modeling support
- AI Assisted forward and reverse engineering
View featureVersion control
- File format optimized for collaboration
- Integrated Git support
- Integrate with CI/CD workflows
View feature

