Logical data modeling
- Model at the desired level(s)
- Connect concepts at different levels
Build a logical foundation for data-driven success.
Build clear, connected logical models that capture the essence of your data landscape. With CrossModel, defining entities, attributes, relationships, identifiers, and inheritance structures feels intuitive and precise. This empowers data modelers to translate complex business logic into elegant, consistent data models that scale with confidence.
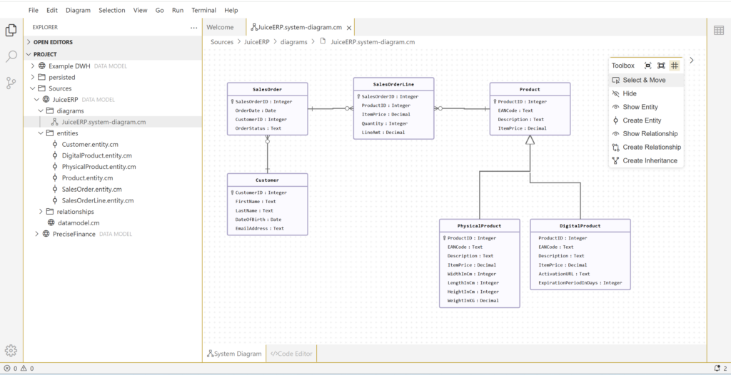
Define entities and inheritance structures
With CrossModel you can define logical entities and create entity hierarchies to model super- and subtypes using inheritance.
Other key features
CrossModel lets you design clear, technology‑agnostic data models with ease. Features like data lineage, real-time collaboration, and version control help teams stay aligned, while intuitive tools make even complex models easy to manage.
Data lineage modeling
- Simple entity & attribute mappings
- Complex integration logic
View featureIntuitive interface
- Multiple perspectives (diagram, form, code-editor)
- Browser and desktop based versions
- Multi-monitor support
View featureAI Assisted modeling
- AI Agent for modeling support
- AI Assisted forward and reverse engineering
View featureVersion control
- File format optimized for collaboration
- Integrated Git support
- Integrate with CI/CD workflows
View featureSAP PowerDesigner migration
- Migration-wizard for standard PowerDesigner models
- Migration service for extended/customized models
View feature


